How to configure (copy-paste) an example scriplet in BVMS Configuration Client?
Step-by-step guide
Managing Command Scripts
Documentation from BVMS Help → Managing Command Scripts.pdf
You can create a Command Script using the following scripting languages:
- C#
- VB.Net
You cannot change the scripting language of an existing Command Script.
You can create a Client Script or a Server Script.
You can add multiple scriptlets to every script.
To get help on entering code, click 

- To add a server scriptlet:
- On the Tools menu, click the Command Script Editor... command.
The Select Script Language dialog box is displayed if no Command Script was created yet. - In the Script Language: list, select the required entry.
The Command Script Editor dialog box is displayed. - In the left pane of the Command Script Editor dialog box, right-click ServerScript and click New Scriptlet.
A new scriptlet is added. - Enter your code. Or if you got an example scriplet, copy paste the code.
- To add a client scriptlet
- On the Tools menu, click the Command Script Editor... command.
The Select Script Language dialog box is displayed if no Command Script was created yet. - In the Script Language: list, select the required entry.
The Command Script Editor dialog box is displayed. - In the left pane of the Command Script Editor dialog box, right-click ClientScript and click New Scriptlet.
A new scriptlet is added. - Enter your code. Or if you got an example scriplet, copy paste the code.

- Save the command script editor
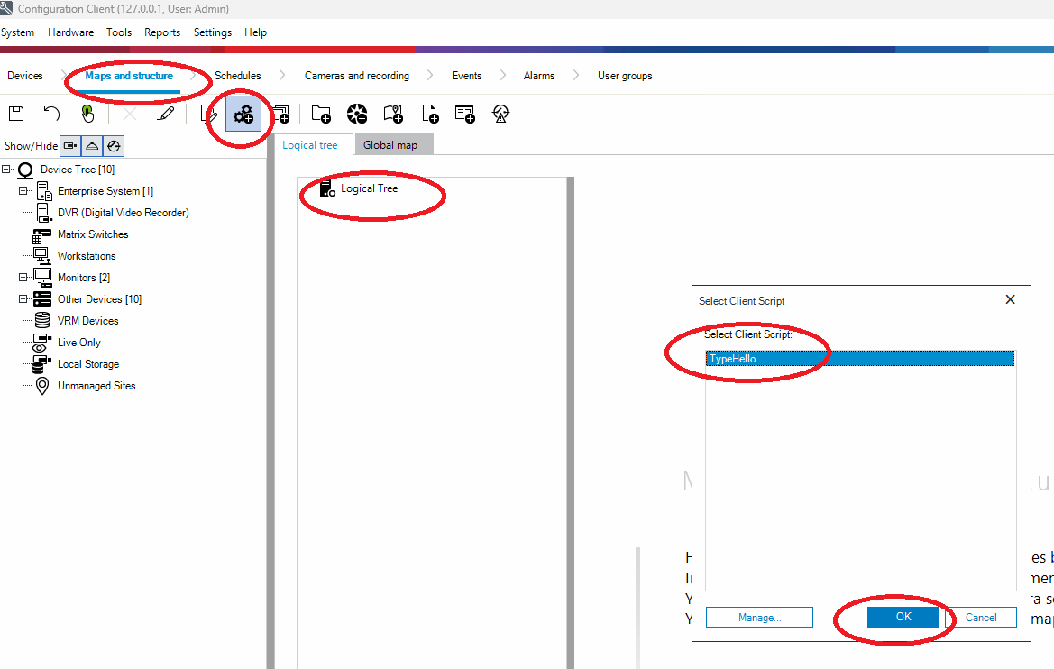
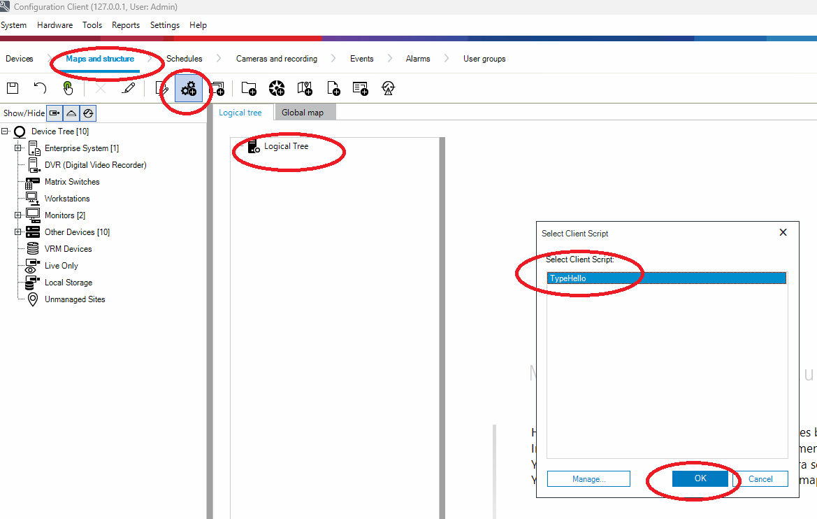
- Add the client scriplet to the logical tree. Click on Maps and structure, Logical Tree, Add Command Script, then select the scriplet name and click OK.

- Save & Activate the configuration
