How do I configure and use IVA rules for Appearance search Event in Genetec Security Center?
This articles describes how to use Bosch Analytics in Genetec.
Bosch Analytic events are integrated into Genetec Security Center and can be used for alarm to Action and further more.
Bosch Security Systems is a leader in advanced camera-based video analytics, offering unparalleled detection accuracy and speed through on-camera processing. This approach not only accelerates analytics performance but also eliminates the need for additional on-site server hardware, providing significant cost and operational efficiencies.
This article specifically addresses the following types of events
Appearance Search Event: Detailed analysis of human attributes, including gender, clothing style and color, hair characteristics, glasses, hats, backpacks, and bags, powered by Bosch IVA Pro Appearance analytics.
Step-by-step guide
1. Configure IVA Rules
The analytic rules must be configured using either the Bosch Ease of Configuration plugin (refer to video below) or the Bosch Configuration Manager.
How to Use Bosch Events in Genetec Security Center

2. Rules are received in Genetec SC based on
Rule Type: Specifies the type of rule (e.g., line crossing, object detected in field). This corresponds directly to the rule name configured in the Bosch Rule Engine.
Rule Description/Name: name of the rule as defined during configuration.

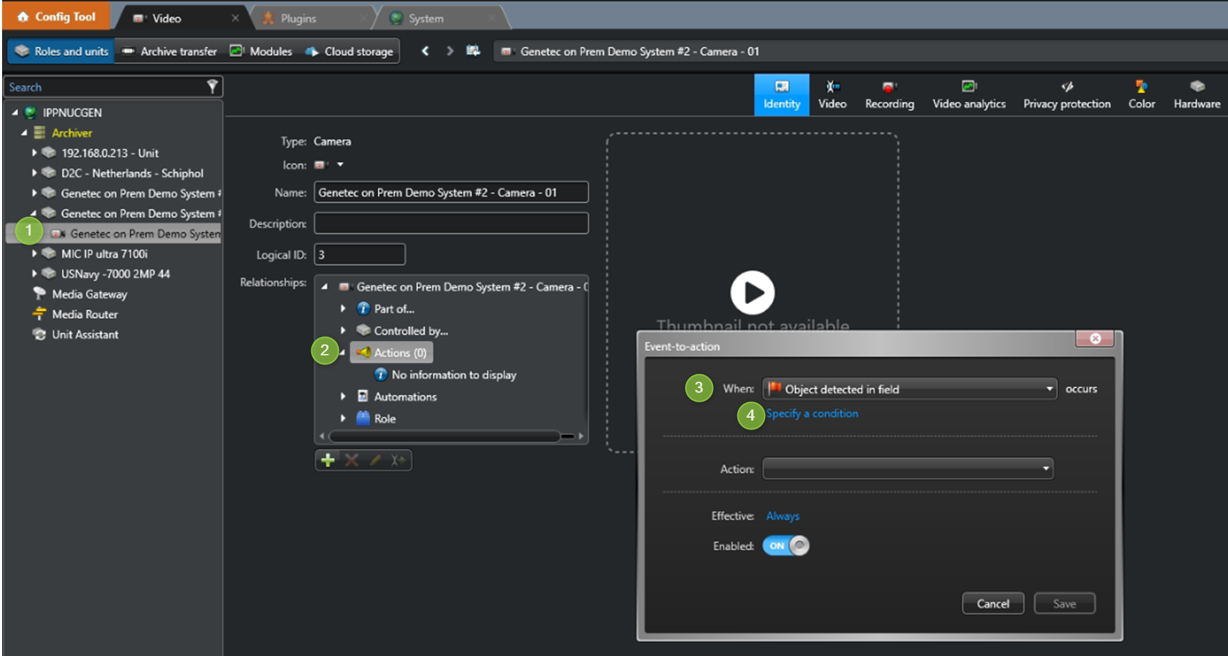
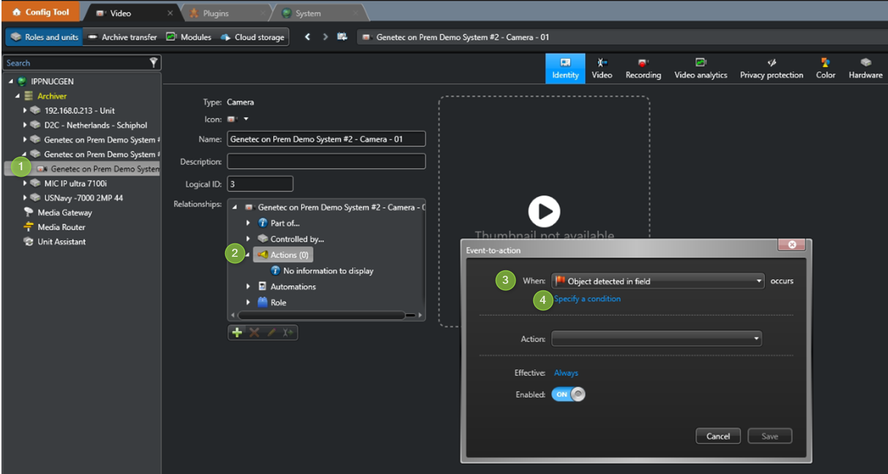
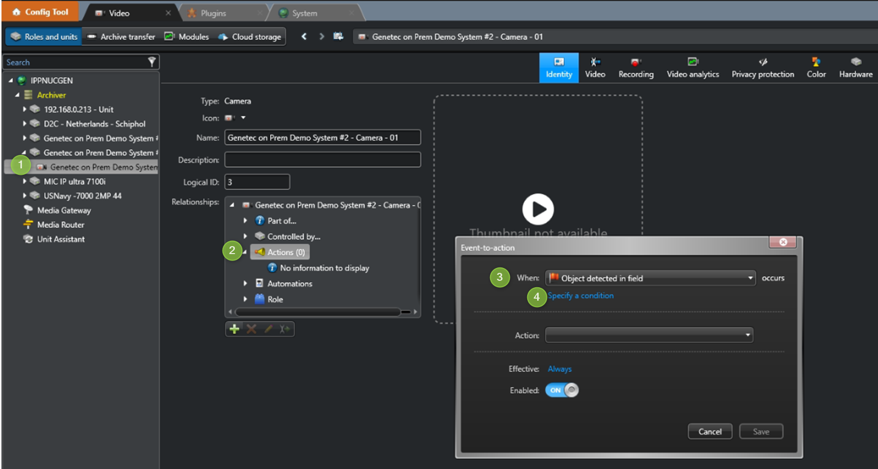
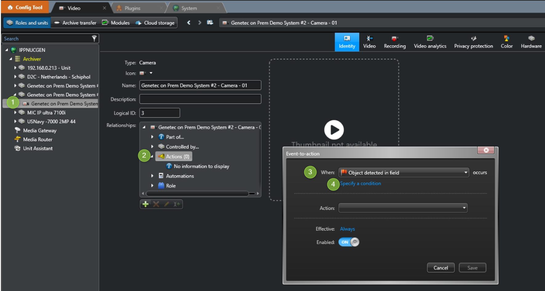
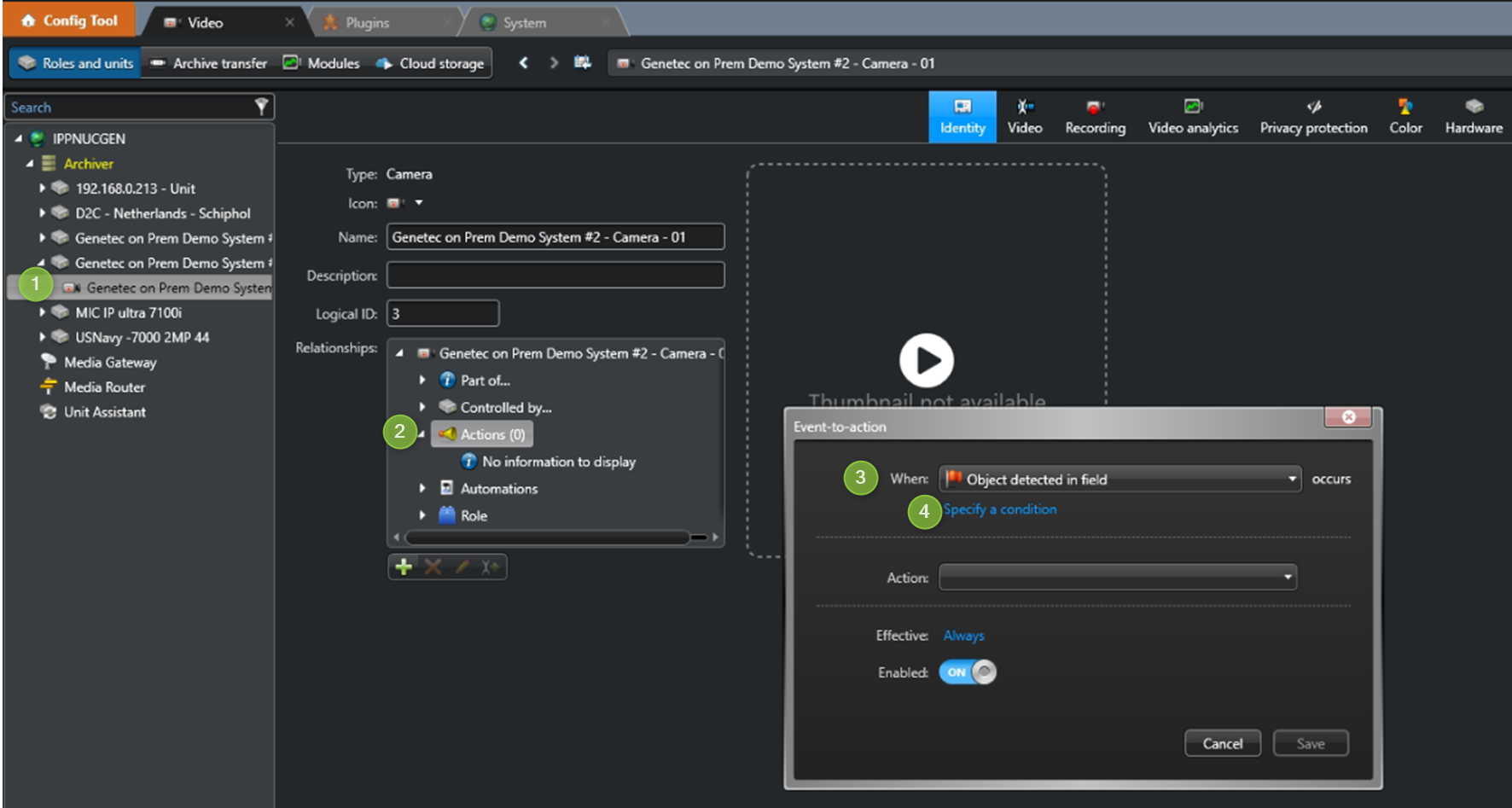
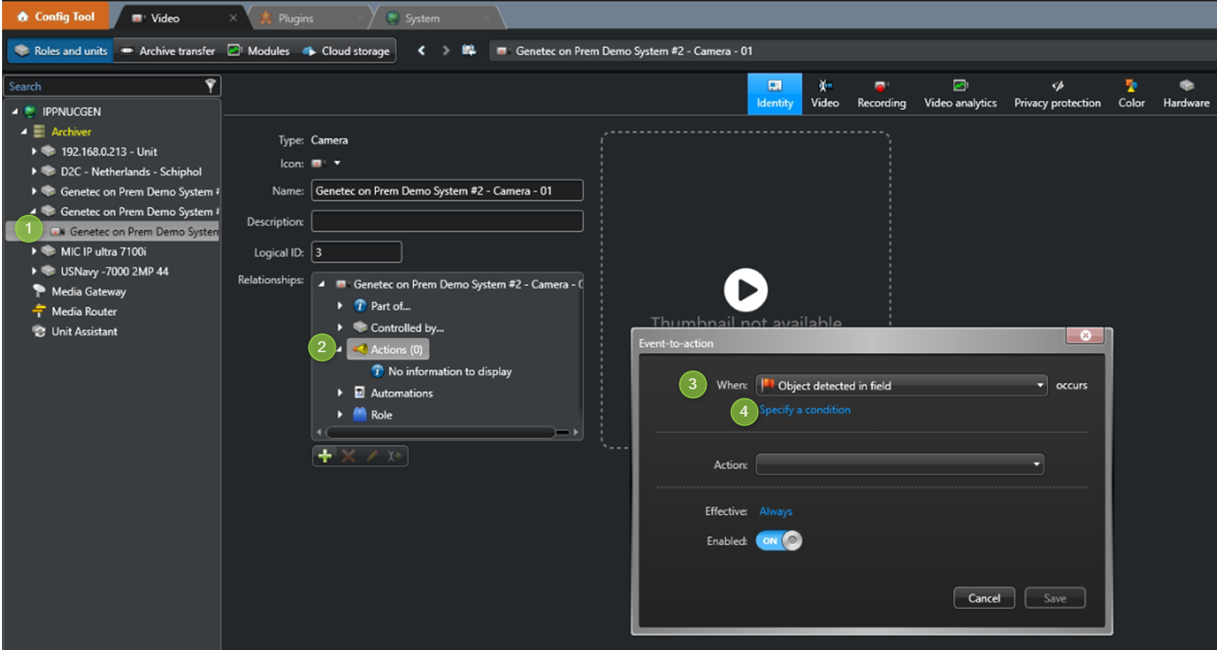
3. Appearance Search Event in Event to Action

Select Camera: Choose the camera where the analytic rule will be applied.
Select Actions: Define the actions to be triggered by the event.
Select Event Trigger: Choose "Object detected in field" as the event trigger.
Specify a Condition: Enable the "Specify a condition" option.
Enter the Rule Name of the event as configured in the Bosch Rule Engine. If the rule name was not customized, the default name is "Appearance Search."Save Settings: Click Save to apply and activate the configuration.
Note: To trigger different events for multiple rules of same type, you must create two separate rules with distinct names.
