Why is the Camera Calibration tab missing for CPP14 in Configuration Manager?
Question
Why is the Camera Calibration tab missing for CPP14 cameras in Configuration Manager?
Answer
This is working as designed. The ‘Camera Calibration’ tab is hidden by default and will only be displayed when a license that enables features that require calibration is installed.
Calibration is needed only for certain IVA Pro licenses, such as IVA Pro Perimeter and IVA Pro Traffic.
For cameras that are using IVA Pro Buildings licenses, or no IVA Pro licenses, no calibration is required since only 2D modes are available, so the tab remains hidden.
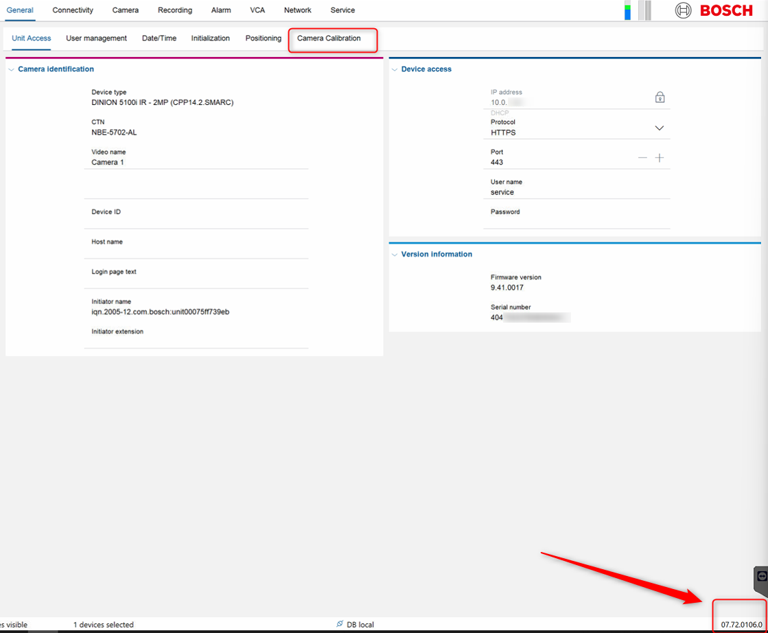
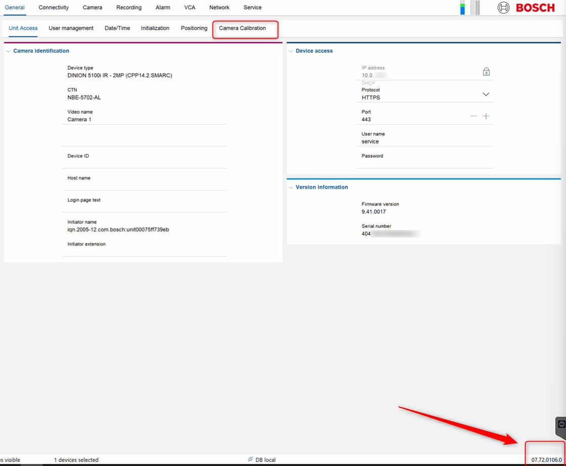
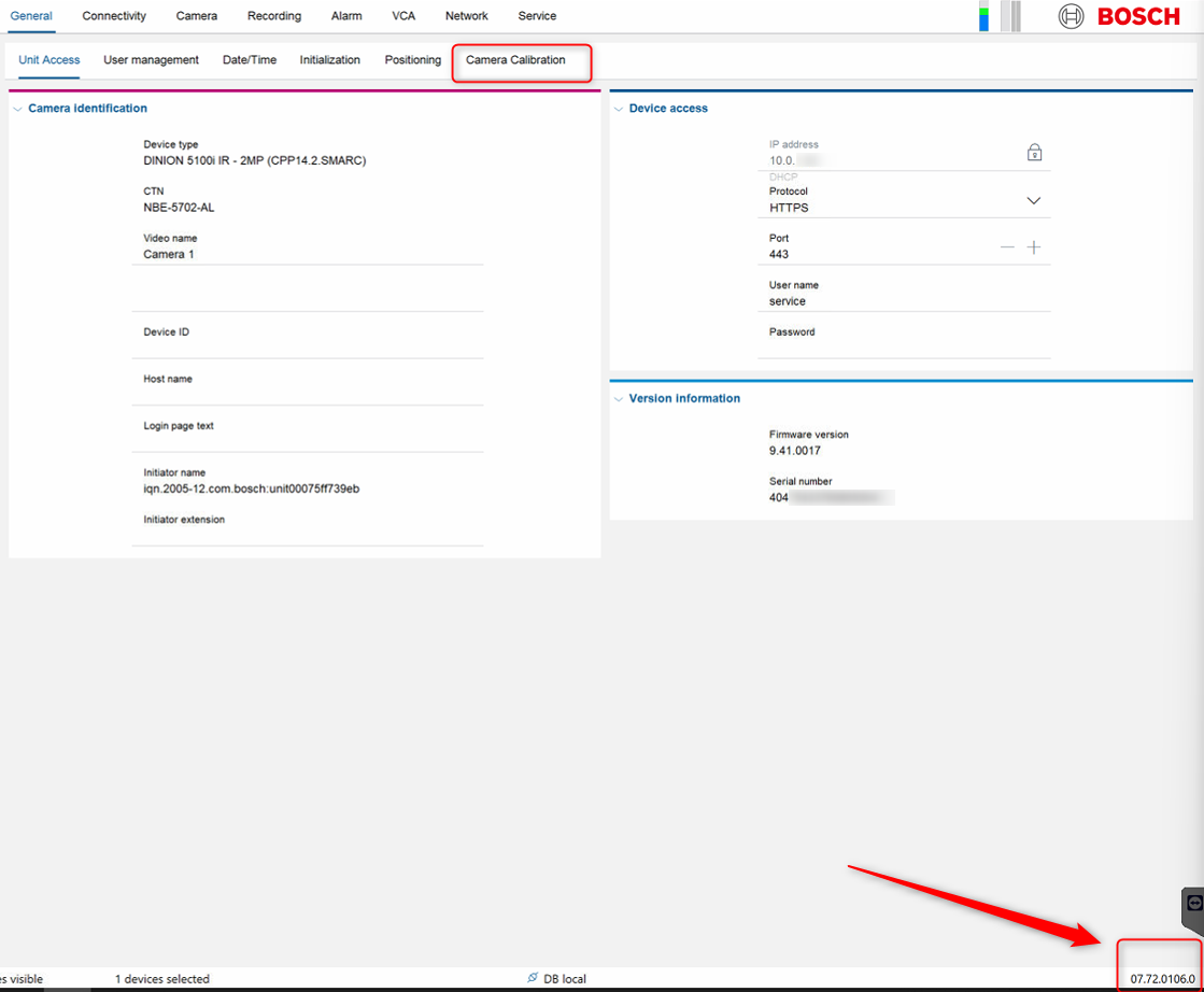
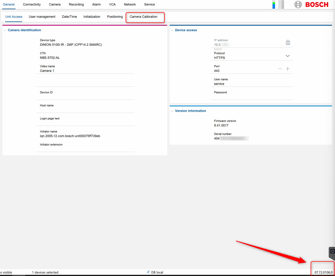
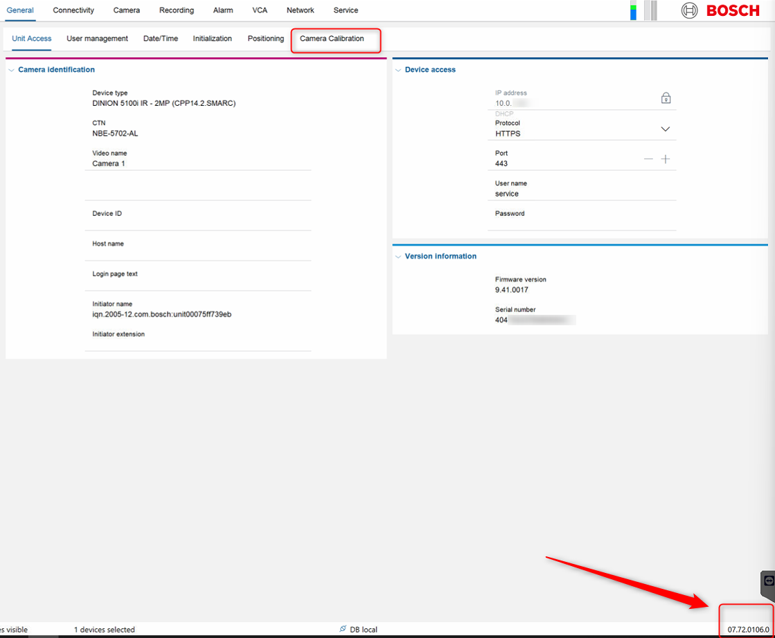
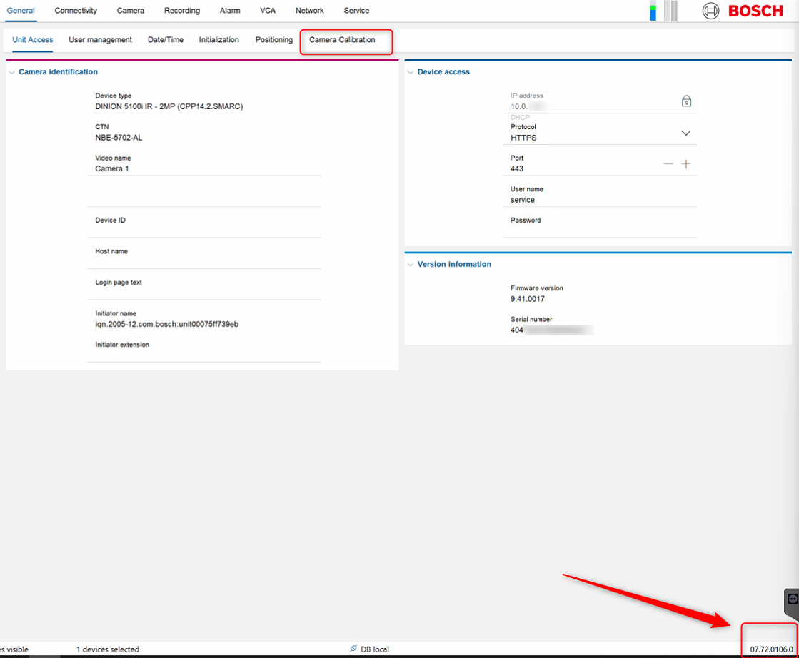
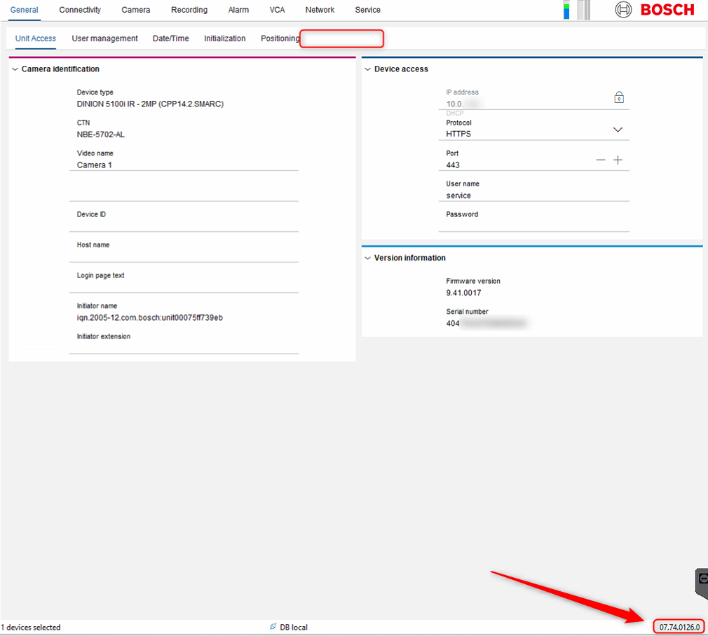
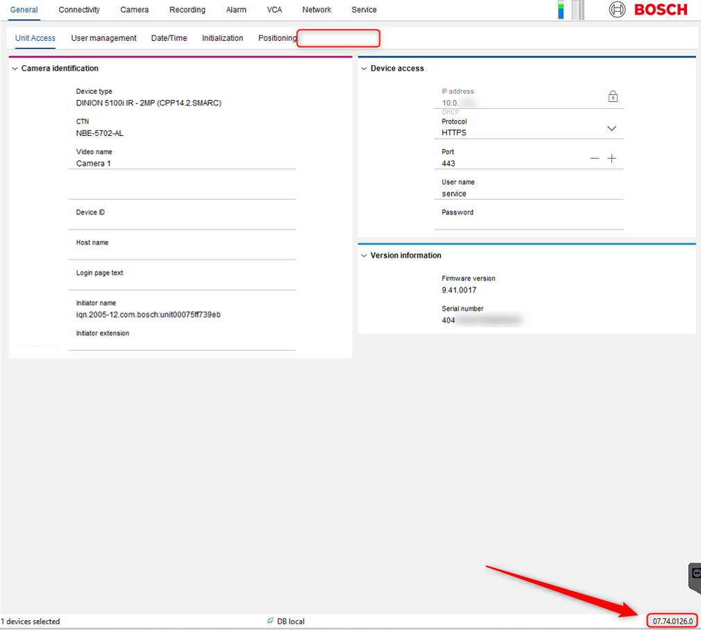
This change was introduced in newer versions Configuration Manager versions. In older versions, such as Configuration Manager 7.72, the tab was still available.
Older versions:

Newer versions:

